Intended Audience: Admins
Use individual needs and requirements to plan their learning journey
Plan a flexible progressive series of courses based on
custom user data, internal and external events, and if/then logic.
Access permissions
All admins: can create and publish learning journeys
and enroll learners.
Managers with correct permissions:
Overview
Learning journeys is a visual tool to build a series of
courses for each learner. On the learning journey canvas you use branching
logic, based on:
String-Choice custom
user data, aka multiple-choice fields: location, department, job title,
and other learner data
outcomes
of previous courses: Completed/Passed, or Failed
Learning journeys works with all courses in a portal,
including licensed courses and courses listed in the catalog.
Learning journeys recognizes when learners are already
enrolled on a course or have completed a course. Safety Made Simple assigns the
appropriate completion when learners finish that course, and they don’t need to
repeat it to complete the learning journey.
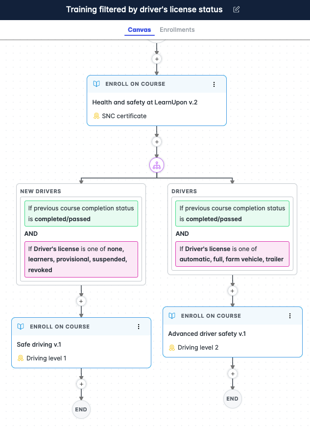
The following screenshot shows a published learning journey:
everyone
starts with a single intro course, that has a certificate attached for
successful completion
if
they pass the intro course, learners are filtered by custom user
data Driver’s license
after
completing an appropriate course, learners receive a certificate
Enroll, Branch, Schedule and Award explained
Learning journeys uses 4 options to map out a flexible
learning journey. The following image shows the options available for your
first learning journey.
Enroll
Add course enrollments from the published courses in your
portal. By default, the canvas includes a Completed branch
after each course, so you can indicate what happens when learners pass, or do
not pass, their course.
If you remove the Completed branch,
learners move onto the next step regardless of the previous course outcome.
The following screenshot shows the canvas, with 1 course,
and the default Completed branch. With no further edits, this
branch lets learners with Completed or Passed status
to progress and holds learners who do not pass the first course

Branch
Configure conditions with IF/THEN logic, based on previous
course results or custom user data. Combine conditions to build custom
journeys.
You can build on the default Completed branch,
or you can start a new branch.
The following screenshot
shows a branch in process. It includes the course completion condition, and 1
more condition based on custom user data. In this example, it selects learners
in a named location.

Alongside this branch, you could create additional branches
for other statuses.
For each branch, you add the next course in the journey for
learners.
Delay/Schedule
This option lets you schedule the beginning of courses on
the journey based on:
X
days after previous course enrollment. This option releases the
learner's next course (course B) a set number of days after their
enrollment in their current course (course A)
When
course A has the default Completed node: the countdown
for course B starts on the enrollment data of course A. Learners must
complete course A and allow X days to pass
When
course A has no Completed node: the countdown for course
B starts on the enrollment date of course A. Course B
becomes available whether course A is In Progress or
is Completed
X
days after previous course completion. This option makes sure
course B becomes available only after course A is Completed.
The countdown starts on the completion date of course A. This option
applies even for optional courses
Fxed
date. This option relies on a calendar date
When
course A has the default Completed node: course B is
scheduled for a calendar date, but learners must complete course A to
access course B
When
course A has no Completed node: course B is available on
the calendar date given, regardless of the status of course A. Course B
becomes available whether course A is In Progress or
is Completed
The Fixed date option is ideal for cohort
training, or annual compliance training when all learners need access to a
course on the same day.
Note: when you remove a Completed note,
learners don’t need to complete a course before starting the next one. They can
have multiple courses at In Progress status at the same time. As a
result, they can leave some courses In Progress longer than expected.
The following screenshot shows the choices for scheduling a
course in the journey with Fixed date selected.
Award
Assign certificates for courses, or for journeys.
When courses already include certificates,
you see the certificates as part of the course.
You can add certificates for completing a given learning
journey, that are not linked to courses. The following screenshot shows an
example of an award certificate that is part of a course, and a certificate for completing a learning journey.

Publish a learning journey and enroll learners
After drafting and reviewing a learning journey, admins can
publish the learning journey and start enrolling learners immediately. The
following screenshot shows the Enroll learners dialog.

The following screenshot shows Learner activity with enrollments from the learning
journey sample, current filters, and options to export to CSV or run a report.

Edit a published journey
Make changes to a published journey to add content or
correct a flow.
For changes to that do not add new courses,
you apply the changes to Not Completed users only, aka
learners who are currently on the learning journey.
When you add a new course to a learning
journey, you decide who is affected by the changed learning journey with 2
options:
Not
Completed
users: learners who are currently on the
learning journey
All
users: learners who are currently on the learning journey, and those
who have completed the learning journey
Selecting All users potentially
returns Completed status learners to the learning journey, so
they can take part in the newly added course.
Note: Learners who rejoin a learning journey do not
start again from scratch. They return to complete the new content only.
Alerts about issues with enrollment
Through Alerts, Learning journeys notifies
admins about any issues with a learner’s enrollment, so the admin can respond
to the issue. The admin can then retry the enrollment.
Currently, the events that prompt an alert include:

Staged releases
Developing learning journeys requires close collaboration
with customers. LearnUpon is building this feature in short phases, and is
relying on customer feedback to guide its next steps. This agile approach means
that LearnUpon can change direction of this feature based on commentary and
customer experience.
Currently admins can:
create
learning journeys with courses, and save draft journeys
schedule
the start of courses based on other course starts, course completions or
calendar dates
add a
certificate for completing a journey, independent of course certificates
publish
a journey
edit a
published journey to change it, and decide how to handle
currently-enrolled learners
turn
on enrollment and completion emails settings for a learning journey
allow
managers to enroll learners on a learning journey. Managers require the
corresponding permissions to enroll learners in their User profile
enroll
individual learners on learning journeys, and view the number of enrolled
learners
delete
draft and published journeys, and archive published journeys
download
a basic report in CSV file format
Currently, for journeys that allow managers
to manage enrollments, managers with the correct permissions can:
Managers with the correct permissions can only see those
learning journeys that include Permissions > Manager can enroll.
This permission is similar to the course-level
permission to allow managers to enroll learners.
Note: the multiple phases mean many more features are
in development. Share your feedback and questions with your Customer Success
Manager, and learn more about coming phases.
Prerequisites
To make use of learning journeys you need an active portal
that includes:
- published
courses for learners to join
- certificates
to add to completed journeys
- custom
user data, particularly String-Choice fields, to provide
conditions for your learners (optional)